Scientific Toolworks Understand 7.1.1227 is a static analysis tool that can be used for analyzing critical or large code bases, free of charge. .

Free Download Scientific Toolworks Understand the full version for Windows PC it is a static analysis tool for maintaining, measuring, & analyzing critical or large codebases. From metrics and graphs to dependency analysis, Master your source code with Understand.
Overview of Scientific Toolworks Understand
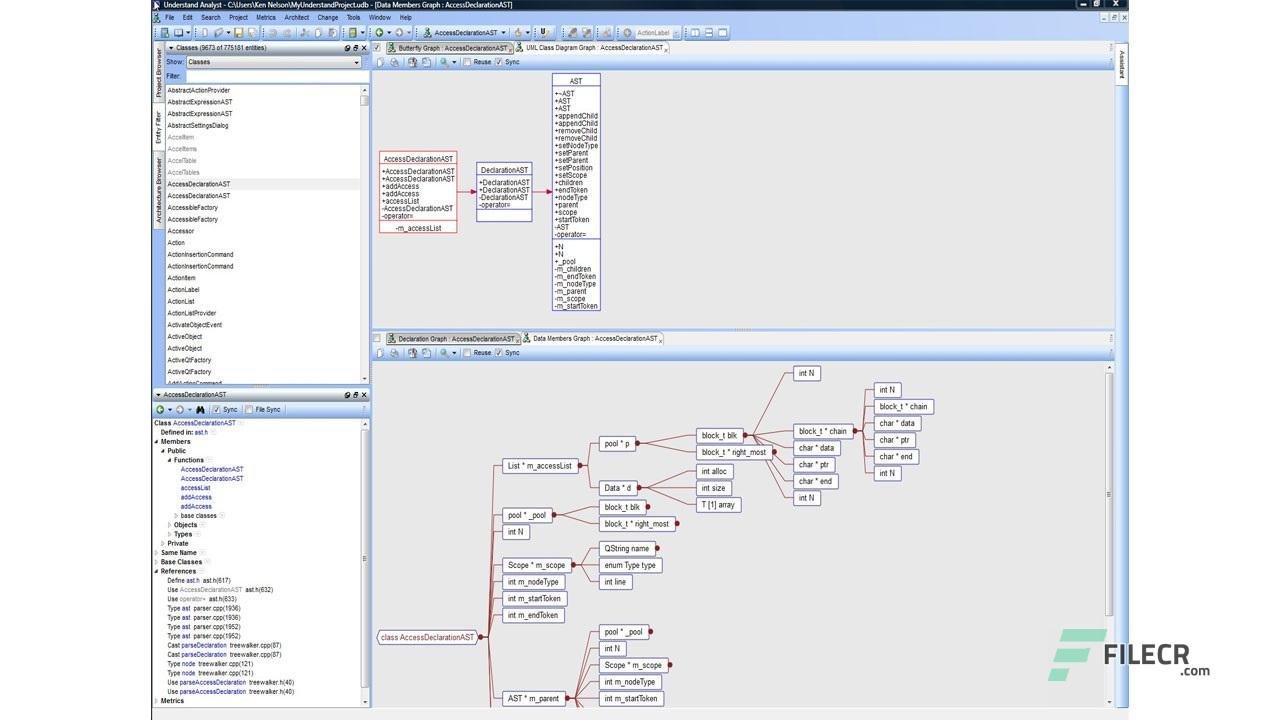
Also known as SciTools, Understand 5 provides pertinent information regarding your code. Quickly see all information on functions, classes, variables, etc., and how they are used, called, modified, and interacted with. Easily see call trees, metrics, references, and any other information you would want to know about your code.
Understand’s program is very efficient at collecting metrics about the code and providing different ways to view it. A substantial collection of standard metrics is quickly available, and options for writing your custom metrics when we don’t cover exactly what you need.
Further, Understand offers graphs that allow you to see how your code connects (dependencies), how it flows (control flow graphs), what functions call other functions (call graphs), and many more. There are many customization options to display only what you are interested in seeing quickly, so the graph best suits what you need.
Features of Scientific Toolworks Understand
- Supports 12+ languages for efficiency and betterment
- handle code bases that are written in multiple languages
- Provides pertinent information regarding the code
- Shows calls and dependencies between languages
- Offers graphs that allow coders to see how the code connects
- Provides a way to check the code using published coding standards
Technical Details and System Requirements
- Supported OS: Windows 11, Windows 10, Windows 8.1, Windows 7
- RAM (Memory): 2 GB RAM (4 GB recommended)
- Free Hard Disk Space: 800 MB or more